MySQL은 데이터베이스의 한 종류로, 가장 범용적인 데이터베이스입니다. 일반적으로 회사에 데이터베이스에 구축되어 있으면 따로 로컬컴퓨터에 설치하지 않고 SQL WorkBench, DBeaver등 어플리케이션 툴을 이용하여 접속하면 되기 때문에 설치할 일이 없습니다. 반면 개인 학습 혹은 서버를 띄운 상태에서 데이터베이스를 설치하고자 한다면 이 가이드를 통해 로컬에 MySQL 데이터베이스를 설치할 수 있습니다.
Last Updated
- 2024-06-26: Custom 설치방법 추가
- 2024-11-26: Initializing Database 오류 방법추가
- 2025-05-19: Trouble shooting 추가
1. MySQL 설치
MySQL을 설치하는 것은 설치파일을 실행 후 "다음", "다음"의연속입니다. 중요한 점은 중간에 mysql 접속을 위한 비밀번호 설정과 mysql 포트(지하철로 따지면 출구번호)가 3306으로 사전 지정이 잘 되어있는지 확인하면 됩니다. 이를 통해 MySQL을 로컬 컴퓨터에 설치할 수 있고 추후 Database에 접속할 수 있는 Command Line 혹은 DBeaver와 같은 Application을 통해서 테이블을 생성하고 SQL쿼리를 실행할 수 있게 됩니다.
https://dev.mysql.com/downloads/mysql/
MySQL :: Download MySQL Community Server
Select Version: 8.4.0 LTS 8.0.37 Select Operating System: Select Operating System… Microsoft Windows Ubuntu Linux Debian Linux SUSE Linux Enterprise Server Red Hat Enterprise Linux / Oracle Linux Fedora Linux - Generic Oracle Solaris macOS Source Code Se
dev.mysql.com
여기서 본인 운영체제에 따라 Windows 혹은 Macos 를 선택해줍니다.

2023년 12월기준 ver 8이 최신이네요. Download를 눌러서 설치파일을 받고 실행 하겠습니다. 두 파일의 차이는 설치 시 인터넷이 필요한가 아닌가의 유무여서 별다른 차이는 없습니다.
- mysql-installer-web-community-8.0.35.0.msi: 인터넷 연결을 통해 다운로드 받는 설치
- mysql-installer-community-8.0.35.0.msi: 인터넷 연결 없이 설치하는 full package

로그인 이나 회원가입을 하지 않고 No thanks, just start my download를 누르겠습니다.

실습이나 과제를 위해서는 Server only를 사용하는 걸 권장
- ※ 이부분은 기존 23년 1월 배포버전만 해도 Develop only 항목이 있었는데 최근되어서 삭제 되었다.
- Server only 방법) Server only로 진행하여도 크게 문제는 없다.오히려 Full 이 설치하는 것이 많아서 많이 무거워진다. 본인이 사용하려는 Application에 따라 선택하면 된다.
- 방법1: Server Only + DBeaver 와 같은 Application 따로 사용
- 방법2: Full 설치하여 WorkBench Application이용
- Custom 방법) Product를 구체적으로 다음을 추가한다
- [MySQl Servers] - [MySQL Server] - [MySQL Server 8.0] - [MySQL Server 8.0.21 - X64]
- [Applications] – [MySQL Workbench] – [MySQL Workbench 8.0] – [MySQL Workbench 8.0.21 – X64]
- [Documentation] – [Samples and Examples] – [Samples and Examples 8.0] – [Samples and Examples 8.0.21 – X86]


MySQL를 설치를 위한 Microsoft Visual이 필요하여, Execute 버튼을 눌러줍니다.

















설정한 비밀번호 넣고 check



설치 완료 후 위 start ~~ 는 모두 해제 해주도록 합시다.
2. MySQL 실행하기
MySQL을 설치가 완료되었으니 잘 실행되는지 확인해 봅시다. 사전에 설정한 비밀번호를 입력 후 하기 코드를 이용해서 데이터베이스의 종류, 데이터베이스 선택, 테이블의 종류를 확인해 볼 수 있습니다.
# 설치된 데이터 베이스 조회
show databases;
# 데이터베이스 중 mysql 선택
use mysql;
# 선택한 mysql 데이터베이스의 테이블 조회하기
show tables;




3. Application을 통해 mysql 접속하기 - DBeaver
Command Line을 통해 쿼리를 날릴 수 있지만 인터페이스가 불편하기 때문에 DBeaver 라는 어플리케이션을 이용하여 연결해보겠습니다. DBeaver가 설치 되어있지 않다면 다음 글을 참조해주세요
https://velog.io/@yongseok0419/dbeaver-%EC%84%A4%EC%B9%98-%EB%B0%8F-%EC%84%A4%EC%A0%95
dbeaver 설치 및 설정
1. 구글 검색창에서 dbeaver 를 검색하여 Download | DBeaver Community를 클릭한다. 2. 아래 화면에서 필자는 Windows에 dbeaver를 설치할것이기때문에 Windows (installer)를 클릭한다. (환경에 맞게 설치해주면 된
velog.io
SQL WorkBench 등의 다른 Tool을 이용하여 연결할 수 도 있습니다.

새 데이터베이스 연결 클릭

연결할 수 있는 다양한 Database를 지원합니다. 우리는 MySQL을 설치했기 때문에 해당하는 것을 클릭합니다.

MySQL 설치시 설정한 Password를 넣어줍니다. Username은 기본적으로 root로 설정되어있어서 변경하지 않아도 됩니다.

3306 포트의 localhost가 연결된 것을 확인 할 수 있습니다.
4. 나의 데이터베이스 생성하기
localhost의 좌측 꺽쇄를 누르니 sys 라는 Database밖에 조회되지 않았습니다. 기본적으로 필수적이지 않은 Database는 숨겨진 채로 DBeaver에서 조회할 수 없네요. 또한, sys 이름으로 유추하건데 시스템 정보에 관한 데이터베이스므로, 테이블을 생성하는 등 작업에 적합하지 않아 보여 새로운 데이터베이스를 생성해보겠습니다.

우클릭 - Create New Database

Database 이름을 편의상 Ecommerce라고 설정하겠습니다.
테이블 조회를 하기 위해서 임의로 3개의 파일을 데이터베이스에 넣어 보도록 하겠습니다.

Ecommerce 데이터베이스 - Table 에서 우클릭 - 데이터 가져오기

CSV 가져오기 클릭

파일 드래그 & 열기





총 3개의 테이블이 정상적으로 로드된 것을 알 수 있습니다.
5. 데이터 조회하기
SQL편집기를 이용하여 데이터를 조회해 보겠습니다.

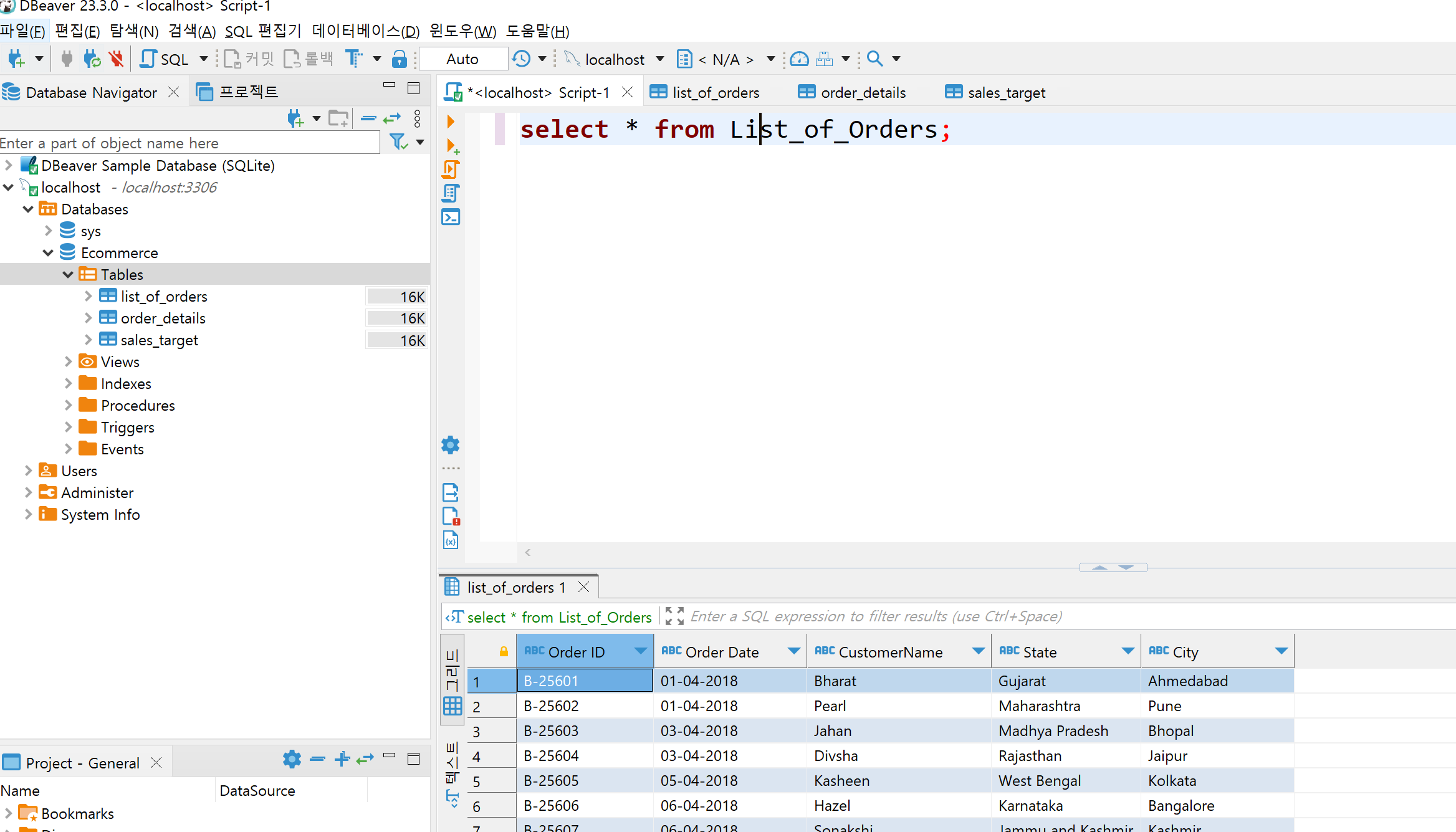
SQL 편집기 탭 - 새 SQL 편집기
select * from List_of_Orders;

이렇게 MySQL 설치와 DBeaver 연결까지 모든 과정이 끝났습니다. 필요에 따라 추가적인 테이블을 불러오거나 혹은 외부 Server의 접속 정보를 받아 연결해볼 수 도 있겠습니다.
6. 에러 해결하기
6.1. 설치 시 Initializing Database 에서 오류
Initializing Database에서 오류가 난다면 윈도우 사용자명이 한글명이여서그렇습니다. 윈도우 이름을 영어로 바꾸는 방법도 있지만, 다음 포스팅을 참고하는게 빠릅니다.
https://codinghalbae.tistory.com/9
MySQL 설치 진행이 되지 않거나 에러 발생 시 해결방법 (Windows)
아래는 Windows 에서 MySQL 설치 시 자주 발생하는 에러에 대한 해결 방법입니다. MySQL 설치 관련 문서는 이전 글 을 참고하시면 됩니다. Initializing database (may take a long time) 단계 에러 아래 화면과 같
codinghalbae.tistory.com
6.2. Public Key Retrieval is not allowed(MySQL 8버전부터)
- MySQL 8부터 일어나는 문제
- 데이터베이스 우클릭 - Edit Connection - Driver Properties 의 False -> True로 변경하기

6.3. 데이터가 커서 로딩이 안되는 경우
- 기본적으로 DBeaver는 1024메가의 데이터를 램에 올려서 받을 수 있습니다.이를 힙사이즈라고합니다.
- 이 설정은 DBeaver.ini의 파일을 수정하여 해결 할 수 있지만, 컴퓨터의 가용 램에 따라서 적절히 산정해야합니다.
- 맥 경로: cd /Applications/DBeaver.app/Contents/Eclipse/dbeaver.ini
- 윈도우 경로: C:\Users\사용자이름\AppData\Local\DBeaver/ dbeaver.ini
- dbeaver.ini 파일에서 -Xmx1024m 부분의 숫자가 최대 용량 MB이므로 2048 혹은 ****(제한 없음)으로 변경해주면 됩니다.
- https://rastalion.dev/dbeaver%EC%97%90%EC%84%9C-java-heap-space-%EB%B6%80%EC%A1%B1%EC%9D%B4%EB%9D%BC%EA%B3%A0-%EB%82%98%EC%98%AC%EB%95%8C/
DBeaver에서 java heap space 부족이라고 나올때 - RastaLion.dev
DB를 관리하는 툴중에 DBeaver라는 툴이 있습니다. 커뮤니티 버전은 프리웨어이기도 하고, 엔터프라이즈 버전은 낮은 가격에도 강력한 부가 기능들이 있어 주로 사용하는 DB툴입니다.DBeaver에서 대
rastalion.dev
'Data Science > SQL' 카테고리의 다른 글
| [LeetCode] 570 Managers with at Least 5 Direct Reports (0) | 2025.05.28 |
|---|---|
| [프로그래머스] 가격대 별 상품 개수 구하기 (0) | 2025.05.28 |
| SQLD 요약자료 (0) | 2023.10.29 |
| SQLD 연습문제 (Oracle Live SQL) (1) | 2023.10.29 |
| [SQL] DDL DML DCL 개념정리 mysql 예시 (0) | 2023.02.13 |